|
Browse Library |
Top Previous Next |
|
The Browse function is designed to provide access to sections of a library, such as all invoices, or all orders for a given day, or all documents that contain a specific keyword. It uses indexes, both standard and custom, to access specific sections of a library quickly.
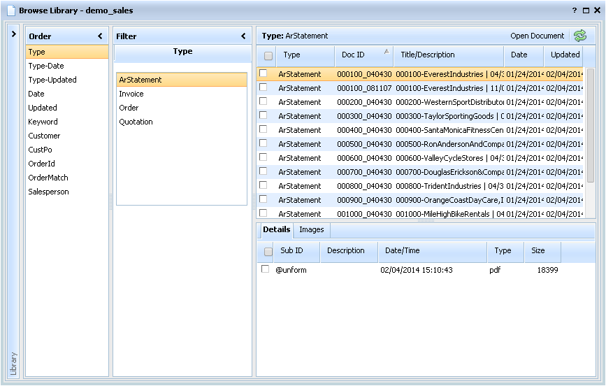
Browsing is presented in five panels. The leftmost panel is used to select a library, and is normally minimized to save screen space. To select a library, click the open arrow to open the library panel. The Order panel is used to select the order of documents, and the Filter panel is used to filter the order. For example, if the Type-Date order is selected, the filter panel will contain both type and date selectors.
Once a filter is specified, the filtered list of documents is presented in the top right panel. Selecting a document displays its sub-documents in the lower right panel. The sub-documents can be presented as a list, or as thumbnail images, by selecting the appropriate tab. In addition, if the document type chosen supports custom forms, links to those forms are available in a third tab.
You can mark documents or images with the check boxes in the left column of each panel. Marked documents can be exported, copied, or transferred. Marked images can be emailed, faxed, or viewed together or side by side.
To view a document, with its properties and sub-documents, double click it or select it and press the Open Document button. To view a sub-document image, just click it.
|